Question

In: Computer Science

i need to draw an intial class diagram using the entity classes Ez_account, Ez_tag, Transaction, Creditcard,...

i need to draw an intial class diagram using the entity classes Ez_account, Ez_tag, Transaction, Creditcard, Vehicle and violation having 1:1,1:M, M:N relationships.

Solutions

Expert Solution

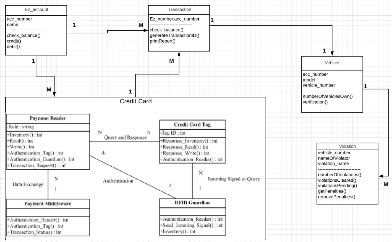
In the above image, shows classes account, tag(credit card tag as in image), transaction, credit card, vehicle and violation relationships to one another in best possible way.

Where an account may linked to multiple transactions and vehicles

But one transaction can be done for One vehicle at a time

And one vehicle may have multiple violations like: red light run AND hit and run AND expired License etc

An account can also have multiple credit cards

but One credit card can involve in multiple transactions

Further these classes can also expanded to more sub classes and relations between them can be refined. It all depends on the rules and scenarios particular organisation is following.


Related Solutions

Draw a UML diagram for the classes. Code for UML: // Date.java public class Date {...
Draw a UML diagram for the classes. Code for UML: // Date.java public class Date {       public int month;    public int day;    public int year;    public Date(int month, int day, int year) {    this.month = month;    this.day = day;    this.year = year;    }       public Date() {    this.month = 0;    this.day = 0;    this.year = 0;    } } //end of Date.java // Name.java public class Name...
I need to see a working example using inheritance and the classes (below) The person class...
I need to see a working example using inheritance and the classes (below) The person class has first name last name age hometown a method called getInfo() that returns all attributes from person as a String The student class is a person with an id and a major and a GPA student has to call super passing the parameters for the super class constructor a method called getInfo() that returns all attributes from student as a String this methods has...
I need an example of a composite entity replacing a m:n relationship in an Er diagram....
I need an example of a composite entity replacing a m:n relationship in an Er diagram. Need atleast three entities being used.
draw a uml diagram for a class
draw a uml diagram for a class
Based on the following situation,draw a complete Entity Relationship Diagram using theCrow’s Foot notation...
Based on the following situation, draw a complete Entity Relationship Diagram using theCrow’s Foot notation which includes:All entities and attributes Relationships Connectivity and relationship participation (4.5 Marks)Primary and foreign keys (3.5 Marks)A lecturer in a university can manage multiple projects. But, it is not compulsory for a lecturer to manage a project. Each project is managed by only one lecturer. Lecturer will have a staff number, a name, a rank, and a research specialty. Projects have a project number, a...
ZAKI LLP is a networking entity. Required Using the data provided below Draw an A-O-A diagram...
ZAKI LLP is a networking entity. Required Using the data provided below Draw an A-O-A diagram based on normal times and identify the critical path, calculate the normal cost for the project. Determine the minimum project completion time with the least cost and calculate the percentage increase in costs. Use the network diagram in (a) above to construct a simple Gantt chart. Note: Time is in Weeks and Cost in USD. Activity Normal time Crash time Normal cost Crash cost...
A couple of questions that I want to understand better. How to draw a class diagram?...
A couple of questions that I want to understand better. How to draw a class diagram? What a clean object hierarchy diagram looks like? How to instantiate objects? What {cohesive, decoupled, information hiding, inheritance, and polymorphic} mean and why we strive to achieve them? When to implement a list with an array and when to implement it with a linked list When to use a list, stack, or queue?
I need to draw an ER diagram for a future database necessary to hold application data...
I need to draw an ER diagram for a future database necessary to hold application data for students wishing to apply for an internship at a tech company. The students will provide the following information on the application: first name, last name, email, phone number, address, city, state, postal code, major, currently enrolled in school?, expected date of graduation, web framework of choice, list of programming languages in which the student is proficient, SAT score, ACT score, GPA, 4 character...
Make a class diagram (static structure with classes, interfaces and their relationship). It should include classes,...
Make a class diagram (static structure with classes, interfaces and their relationship). It should include classes, major attributes, major methods, class associations and multiplicities. The details of the project and its functional requirements are: Develop a sentiment analysis system for product rating. It is an e-commerce web application. The main objective of this sentiment analysis system is to understand the hidden sentiments of customers in feedback and comments and analyze their product rating patterns. When registered customers (they can create...
Draw Entity Relation Diagram (ER-Diagram) for this scenario: A faculty has many departments. A department belong...
Draw Entity Relation Diagram (ER-Diagram) for this scenario: A faculty has many departments. A department belong to one faculty. Faculty has Faculty ID, Faculty name, Faculty Address Department has Department ID, Department name Draw Entity Relation Diagram (ER-Diagram) for this scenario: Department can have many teachers. Teacher only belongs to one department, Teacher has teacherID, teacher_name, teacher_address and phone_number Draw Entity Relation Diagram (ER-Diagram) for this scenario: Teacher can teach many students. Student can be taught by many teachers. Student...
ADVERTISEMENT
ADVERTISEMENT
ADVERTISEMENT